|
<< Click to Display Table of Contents >> Navigation: Technology manual > Thermomechanical processing and heat treatment > Diffusion saturation processes > Preparing data for simulation |
Для расчета процессов диффузионного насыщения необходимо активировать опцию Диффузия во вкладке панели исходных данных Параметры заготовкии указать начальную концентрацию диффундирующего элемента в заготовке.

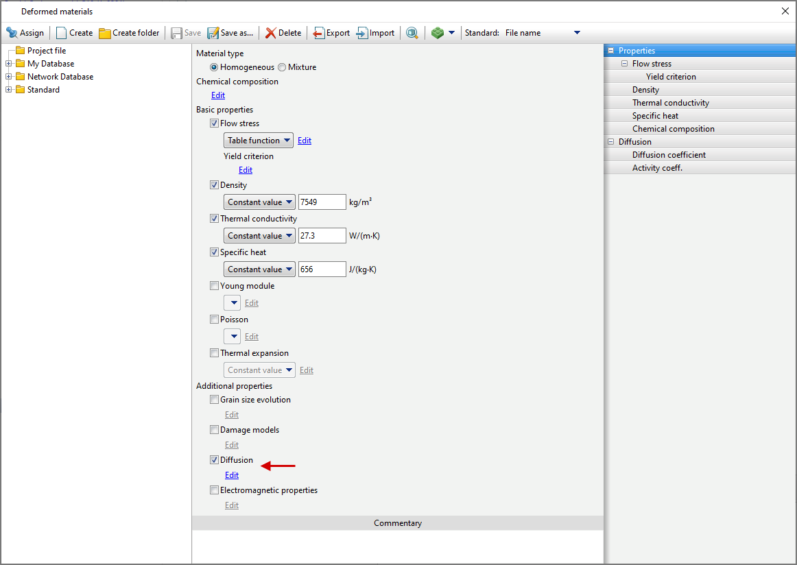
diffusion Parameters for the workpieces are set in the material properties in Database of deformed materials. To do this, you need to select the material and in the tab Properties activate Diffusion. By activating Diffusion it becomes possible to edit the corresponding parameters. QForm UKallows you to specify the diffusing element. Choosing carbon C The user will have access to some function for selecting formula values. Next you need to specify diffusion Coefficient And Activity coeff. For diffusion Coefficient The following methods of specifying data are available: Constant value, Table function And Formula.
For Activity coeff Similar methods of specifying data are available.
In a similar way, you can set material parameters for a material type Mixture. Select a multiphase material and go to a specific phase to specify data. See also: For multiphase materials it is also possible to specify Hardness And Tensile strength depending on concentration. The kinetics of phase transformations can also depend on concentration. For all transformation models except Diffusion (formula) it is possible to select an argument Concentration. In addition to the transformation models, the dependence on concentration can be specified for: •Equilibrium volume phase vol. fraction; •Latent heat of phase transformation; •Volume change during phase transformation. See also: |
||||||||
diffusion Parameters for the environment are set in the properties of the environment in Environment Database. To do this, you need to select the environment and in the tab Properties activate Concentration And Mass transfer coefficient. By activating Concentration it is necessary to select a diffusing element and indicate either a constant value of the concentration of the selected element, or the dependence of the concentration on temperature or time. By activating Mass transfer coefficient it is necessary to indicate either a constant value of the coefficient, or the dependence of the mass transfer coefficient on temperature or time. After specifying the necessary data, it is necessary to save the environment and specify it as a boundary condition in the simulation. |